Take a Tour
HOME SCREEN: Administrator (Local/Regional/Global) access to employee data objects and system administration capabilities (based on security roles and access) including Reporting, Interface Management and global system settings. Snapshot to Messages, Open Items, and Outstanding Tasks.

EMPLOYEE SELF-SERVICE
Easy access, review and updating of documents (available in native language). Accommodates everything from data privacy consents to training catalog, benefits summary, etc.

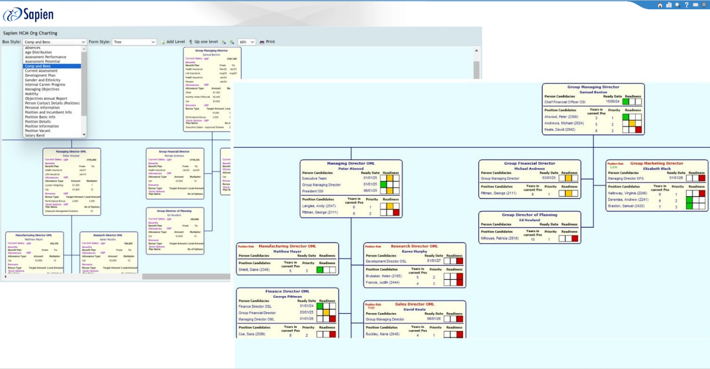
ORGANIZATIONAL CHARTING
25+ box styles, can be customized with compensation, benefits, performance ratings, etc. Enables position/entity control functionality as well as ability to create ‘what if’ scenarios.

COMPANY DIRECTORY
Available in list or chart form, and able to be segregated by country, office, department, etc. Photo, contact and person information can be added from About Me, LinkedIn profile, etc. Easily identifies open positions within organization via list or visual.

COMPENSATION PLANNING
Customizable Worksheet for base, merit, focal, anniversary, etc. based on custom pay groups, with global currencies and conversions. Ability to aggregate in core corporate currency and disseminate in local currency.

EMPLOYEE SELF-SERVICE
Easy access, review and updating of documents (available in native language). Accommodates everything from data privacy consents to training catalog, benefits summary, etc.

MANAGER SELF-SERVICE
Easy access, review and updating of documents (available in native language). Accommodates everything from data privacy consents to training catalog, benefits summary, etc.

DYNAMIC REPORTS
At-a-glance summary and detail reports for corporate team management, included in Sapien standard build. Customized reports, with security access parameters, for individual countries, offices, departments, etc., in English or country-specific languages.

AD HOC REPORTING (via Crystal Wizard): Over 150 standard reports with ability to select the precise report needed. Simply select objects, fields, groups, summary and sorting options. Customized reports built on standard reports or completely new reports available. All reports are security protected based on clearance parameters.

D HOC REPORTING (continued)

D HOC REPORTING (continued)

SAMPLING OF OTHER FEATURES

SAMPLING OF OTHER FEATURES

SAMPLING OF FULL VISIBILITY: An easy way to visualize functional areas across the individual entities of a holding company, Sapien can help companies to better plan across their enterprise with full visibility as to headcount, pending applicants, more. FEATURES

An easy way to visualize functional areas across the individual entities of a holding company, Sapien can help companies to better plan across their enterprise with full visibility as to headcount, pending applicants, more.

A deeper dive into the employee base, Sapien enables companies to view details ranging from gender and diversity to organizational structure, salaries, and more. Whatever data exists in the system can be presented with an eye towards better understanding of the strengths and vulnerabilities of the organization.

Sapien allows a company to look at their employee base from a performance perspective, identifying strengths and vulnerabilities within departments and across the organization as a whole.

Using natural language queries, Sapien can present and provide insight into a host of topics. In this instance, Management was interested in salaries by department to assess where the company is vulnerable to losing key people, and/or where the company is likely overpaying within specific departments. This company defined salary ONLY as base compensation, but AI will be trained for each company to recognize the way in which they define compensation and which might include base salary, benefits, bonuses, stock awards, vacation, etc.


Home Page with Expanded Navigation Panel

Home Page with Expanded Navigation Performance View

Position to Position Search Tree. Can be expanded to show org chart graphically.

MSS Screen Focused on Absence

Salary Proposal Worksheet with Hypercard

Led by industry veterans; advised by industry and business leaders
Leadership Team
Comprised of HR Technology, Marketing and Sales leaders
Advisory Board
Comprised of former CHROs, former divestiture clients, senior business execs

